Top.Mail.Ru
Видеокарта NVIDIA Tesla V100 32GB: обзор характеристик и тестирование на LLM моделях | Блог Serverflow Скачать
прайс-лист
Бесплатная
доставка по РФ
Бонус за
обратную связь
Уточнение цен временно недоступно. Китайский Новый год. Ответы по товарам «Под заказ» после 25 числа.
Distribution of
Server Components
8 (800) 222-70-01 Консультация IT-специалиста Сравнение

Видеокарта NVIDIA Tesla V100 32GB: обзор характеристик и тестирование на LLM моделях

~ 20 мин
3014
Простой
Статьи
Видеокарта NVIDIA Tesla V100 32GB: обзор характеристик и тестирование на LLM моделях

Введение: На грани актуальности

NVIDIA Tesla V100 32GB сегодня балансирует на границе между актуальными и свежими картами, и уже устаревшими решениями. В этом обзоре мы тщательно отсортируем достоинства и изъяны этого графического процессора, и ответим на негласный вопрос: перевешивают ли преимущества Tesla V100 сомнения по поводу её стоимости и возраста в контексте локального запуска нейросетей.

С появлением эпохальных архитектур GPU, таких как Pascal, NVIDIA закрепила своё лидерство на рынке высокопроизводительных вычислительных систем. Следующим амбициозным проектом компании стала Tesla V100 – графический процессор, разработанный для решения задач в области искусственного интеллекта, машинного обучения и супервычислений.

В отличие от предыдущих моделей серии Tesla (например, P100), V100 не только унаследовала передовые технологии Pascal, но и привнесла значительные улучшения в производительность на единицу мощности, энергоэффективность и масштабируемость. Её архитектура была специально оптимизирована для работы с Тензорными Ядрами, которые призваны ускорить вычисления в области глубокого обучения, а также поддерживают новые стандарты обработки данных, такие как NVLink – технология, позволяющая подключать несколько GPU в единую систему и добиваться линейного масштабирования производительности за счёт исключения посредничества при обмене данными центрального процессора.

Схема работы NVLink
Упрощёная схема работы NVLink. В первую очередь он предназначен для обучения нейросетевых моделей. Источник NVIDIA.

Именно NVIDIA Tesla V100 стала первой обладательницей тензорных ядер и положила начало эпохе “чистых” ИИ ускорителей. Давайте же осмотрим характеристики “первопроходца”.

Характеристики NVIDIA Tesla V100 32GB: CUDA ядра, HBM2 память, производительность

Сердцем NVIDIA Tesla V100 является монструозный чип GV100, построенный по 12-нм техпроцессу FFN в 2018 году (специальная версия от TSMC для NVIDIA). Даже по нынешним меркам его физические габариты впечатляют: площадь кристалла 815 мм², вмещающая 21,1 миллиарда транзисторов. Это была технологическая грань своего времени, и именно этот запас прочности позволяет карте оставаться актуальной.

Характеристики видеокарты NVIDIA Tesla V100 32GB в GPU-Z
32 гигабайта колоссально быстрой памяти HBM2 порождают чудовищно широкую 4096-битную шину.

Этот исполинский кристал содержит 5120 ядер CUDA, которые обеспечивают параллельную обработку данных. Однако настоящим прорывом стали Тензорные Ядра – уникальные вычислительные блоки, способные ускорять операции в глубоком обучении на несколько порядков выше традиционных GPU.

Именно тензорные ядра стали главным революционным нововведением архитектуры Volta. Они способны выполнять 1024 операции с плавающей запятой за такт, что в восемь раз быстрее, чем позволяла архитектура Pascal. Совокупно это дало производительность 112 терафлопс в тензорных операциях при использовании смешанной точности FP16/FP32.

В двойной точности FP64 карта развивает вычислительную мощь в 7 терафлопс, для одинарной FP32 это 14 терафлопс. Базовая частота закреплена на 1290 МГц, а в режиме турбобуста она дотягивается до 1530 МГц. Базовые версии комплектуются 16 гигабайтами памяти HBM2, хотя позже появилась конфигурация на 32 гигабайта.

Память HBM2 работает на 4096-битной шине с частотой 876 МГц, обеспечивая потрясающую пропускную способность в 900 гигабайт в секунду. Это в полтора раза больше, чем у P100, и до сих пор остаётся впечатляющим показателем для памяти.

Характеристики воистину внушительные, настала пора установить её в систему и узреть эту видеокарту в деле. Однако перед началом тестирования в LLM, я предлагаю провести занимательный эксперимент.

Windows vs Linux на NVIDIA Tesla V100: тестирование производительности и оптимизации драйверов

В отличие от видеокарт AMD, которые согласны трудиться только на Linux. NVIDIA Tesla V100 дарует пользователю возможность выбора операционной системы для работы. Но будет ли отличаться производительность одной и той же видеокарты на разных ОС? Ведь наверное каждый когда то слыхал миф о незримых фоновых процессах Windows, которые душат честно купленную производительность видеокарт. Давайте на практике выясним имеет ли это заблуждение под собой основание, или это стандартная ничем не подкрепленная байка.

Споры на Reddit производительности и оптимизации Windows и Linux
Стандартное сопоставление систем на форумах. Обычно пользователи заявляют о 20-30% разнице в производительности. Но некоторые рапортуют о 50% превосходстве Linux.

В качестве подопытных мы избрали три LLM модели: Компактная Granite 4 H Tiny в Q4_K_M, средних габаритов Llama 3.3 8B-Instruct в аналогичной квантизации, и в качестве представителя крупных моделей будет выступать openai/gpt-oss-20b MXFP4.

Сражаться будут: Windows 10, версии 22H2 с последним обновлением от октября 2025 года, и Ubuntu 24.04.3 LTS – как самый популярный дистрибутив Linux. Ставим карту в систему и накатываем драйвера.

Видеокарта NVIDIA Tesla V100 32GB в корпусе ПК
На Windows установлен самый свежий драйвер версии 581.80, на Ubuntu тоже одна из самых последних доступных итераций ПО – 580-server.

Итак, переносимся к результатам:

Сравнение производительности: Windows vs Ubuntu

Модель Windows 10 22H2 Ubuntu 24.04.3 LTS
Granite 4 H Tiny Q4_K_M 117.08 т/сек 0.05 сек до первого токена 96.30 т/сек 0.28 сек до первого токена
Llama 3.1 8B-Instruct Q4_K_M 106.93 т/сек 0.08 сек до первого токена 86.20 т/сек 0.10 сек до первого токена
openai/gpt-oss-20b MXFP4 130.19 т/сек 0.08 сек до первого токена 96.70 т/сек 0.10 сек до первого токена

Результаты неожиданны. Разница действительно в среднем 26.75%, но в пользу Windows. Тут неясно в чем кроется загвоздка – в разнице драйверов или оптимизации самих систем, но факт остаётся фактом.

Опознав лидера среди операционных систем можно приступать к основному тесту. Разумеется, все результаты достигнуты на Windows 10.

Тест NVIDIA Tesla V100 на LLM моделях: Llama*, Qwen, Mistral, DeepSeek

Отныне таблица в наших тестах будет делится на подразделы, в которых вы можете рассмотреть интересующую вас категорию нейросетей. Некоторые модели пересекаются с тестами NVIDIA Tesla P40NVIDIA Tesla P100, и конечно, с основным конкурентом в лице AMD Instinct MI50.

Тестирование LLM на NVIDIA Tesla V100

Модель Форматы квантизации Скорость До первого токена Длина контекста Примечания
Базовые популярные модели
Qwen 2.5 7B-Instruct Q4_K_M 108.13 т/сек 0.05 сек 4096 Разумная, проверенная временем модель.
Llama 3.1 8B-Instruct Q4_K_M 106.63 т/сек Быстро 0.01 сек 4096 Немногословна, но дает только верные ответы.
Mistral 7B v0.3 Q4_K_M 120.26 т/сек 0.03 сек 4096 Самая среднестатистическая из представленных, ничем не выделяется.
gpt-oss-20b MXFP4 130.19 т/сек Лучшая 0.08 сек 4096 Лучшая нейросетевая модель, самые подробные и быстрые ответы.
Mistralai/Devstral-small-2-2512 24B Q4_K_M 42.5 т/сек 0.12 сек 4096 Типовая MoE модель, пришедшая на замену Mixtral 8x7B. Дает добротные ответы.
Крупные языковые модели
Qwen 2.5 14B-Instruct Q4_K_M 55.8 т/сек 0.02 сек 4096 Иногда спотыкается на сложных предложениях, задумываясь на доли секунды.
Qwen3 14B Q4_K_M 54.3 т/сек 0.07 сек 4096 Лишена изъянов версии 2.5
Gemma 3 27B Q4_O 35.1 т/сек 0.03 сек 4096 Грамотно и логично строит ответы, никогда не плутает в словах и не допускает ошибок
Qwen3 32B Q4_K_M 29.63 т/сек 0.15 сек 4096 Чрезвычайно подробные ответы, ловко жонглирует грамотными словосочетаниями как на русском, так и на английском языке.
Llama 3.3 70B-Instruct Q2_K 6.52 т/сек Медленно 0.66 сек 4096 Слишком крупная модель для этой видеокарты, а низкая квантизация портит ответы модели
Код и VLM
Qwen 2.5 Coder 14B Q4_K_M 60.76 т/сек 0.15 сек 4096 Легко пишет простенькие программы и скрипты
Qwen3 VL 8B Q4_K_M 91.25 т/сек 5.47 сек 4096 Отлично распознает изображения и верно определяет объекты на них.
Llama 3.1 11B Vision Instruct Q4_K_M 76.76 т/сек 0.43 сек 4096 Справляется куда хуже Qwen, часто путает объекты или не видит их
Недавние релизы
DeepSeek-R1 Distilled 14B Q4_K_M 60.53 т/сек 0.03 сек 4096 Не очень хорошо дружит с русским языком.
DeepSeek-R1 Distilled 32B Q4_K_M 30.14 т/сек 0.11 сек 4096 Немногим лучше версии на 14млрд параметров
Ministral 14B-Instruct Q4_K_M 64.65 т/сек 0.03 сек 4096 Дает чрезвычайно развернутые и подробные ответы
Ministral 14B-Reasoning Q4_K_M 60.02 т/сек 0.02 сек 4096 Прекрасная модель, может тягаться с gpt-oss-20b
Все модели протестированы на NVIDIA Tesla V100 с контекстом 4096 токенов.

Как можно наблюдать, результаты превосходны. Даже в новых моделях V100 энергично шевелится и показывает прекрасный уровень производительности. Однако, в отличии от стоящей в несколько раз дешевле (и разительно уступающей в производительности)  AMD Instinct MI50 – NVIDIA Tesla V100 крайне универсальный инструмент, который может продемонстрировать результат не только в генерации текста.

Генерация изображений на NVIDIA Tesla V100 в ComfyUI: DreamShaper, Juggernaut XL, Flux.1

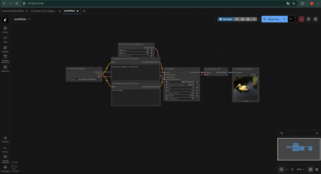
В созидании изображений и видео NVIDIA Tesla V100 тоже хвастает своими сильными сторонами – обилием памяти и хорошей производительностью. Выйдет запустить как легкие модели, вроде DreamShaper 8.

Видеокарта NVIDIA Tesla V100 32GB в ComfyUI с DreamShaper 8
С DreamShaper 8 генерация изображений происходит буквально за секунду. 

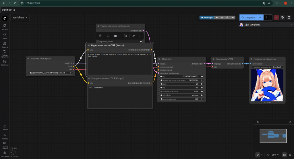
Так и более серьёзные, вроде Juggernaut XL V9 и Flux.1 Dev FP8.

Видеокарта NVIDIA Tesla V100 32GB в ComfyUI с Juggernaut XL V9
А вот в тяжеловесах карта немного задумывается, но спустя десяток секунд выдаёт запрошенное изображение.

Как видим, даже в этих задачах NVIDIA Tesla V100 не запятнала свою репутацию. Давайте посмотрим есть ли у неё недостаток в температурах и энергопотреблении.

Температуры под нагрузкой и энергопотребление NVIDIA Tesla V100 

Несмотря на довольно типичное TDP в 250W, NVIDIA Tesla V100 довольно пылкая видеокарта. 
Поэтому не о каком пассивном охлаждении речи быть и не может.

Видеокарта NVIDIA Tesla V100 32GB с системой охлаждения
В нашем случае в пассивную систему охлаждения был интегрирован турбинный вентилятор.

В простое температура ядра крепко держится на 41°C, Hot Spot на 54°C, потребление составляет 61 Вт. При средней нагрузке чип прогревается до 70°C, Hot Spot достигает 83°C с энергопотреблением 109 Вт. В предельной нагрузке температура GPU взбирается до 84°C, а Hot Spot прыгает на 97°C с пиковым потреблением в 237 Вт.

Температуры видеокарты NVIDIA Tesla V100 32GB в GPU-Z
Также надобно помнить о том что стандартный 8-пин коннектор не подойдёт, необходим переходник на 8-контактный разъём питания формата EPS и блок питания от 750W для десктопной системы.

Познакомившись со всеми нюансами и достоинствами этого ускорителя, настала пора вынести ему вердикт и подвести итоги.

Вывод: стоит ли покупать Tesla V100 для локальных LLM

NVIDIA Tesla V100 наглядно показала что на пенсию ей ещё рано. И в отличии от решений AMD, которые пусть и разительно дешевле, но представляют собой грубую, неотесанную вычислительную мощь. NVIDIA Tesla V100 – это хирургический скальпель в руках умелого специалиста, который к тому же ещё и универсален. 

Вам не нужно подбирать операционную систему и софт под видеокарту, напротив, вы приобретаете ускоритель под свои уже сформированные привычки и задачи. Не нужно оголтело бегать по форумам в поисках решений проблем с ROCm или компилировать версии через TheRock, в попытках поставить последнее обновление. Вы просто устанавливаете карту в свою систему, ставите драйвера – и она работает.

*LLAMA — проект Meta Platforms Inc.**, деятельность которой в России признана экстремистской и запрещена

**Деятельность Meta Platforms Inc. в России признана экстремистской и запрещена
Автор: Serverflow Serverflow
Поделиться

Комментарии 1

Написать комментарий
Grok
Пишите про средние значения 26,75%, но сравниваете всего 3 модели так еще и на разных драйверах (581.80 vs 580-server), скалдывается впечатление что это случайный перекос, чем вывод Windows быстрее Linux.
Serverflow
Вывод не про «весь Linux», а про конкретный практический сценарий на V100 с актуальными драйверами на момент теста: во всех трех кейсах картина консистентная и разрыв заметный, так что как ориентир для пользователя это подойдет, даже если такие факторы как драйвер/стек/настройки требуют отдельного разбора.
Написать отзыв
До 6 фото, размером до 12Мб каждое
Мы получили ваш отзыв!

Он появится на сайте после модерации.

Написать комментарий

Комментарий появится на сайте после предварительной модерации

До 6 фото, размером до 12Мб каждое
Мы получили ваш отзыв!

Он появится на сайте после модерации.

Мы свяжемся с вами утром

График работы: Пн-Пт 10:00-18:30 (по МСК)

Обработаем вашу заявку
в ближайший рабочий день

График работы: Пн-Пт 10:00-18:30 (по МСК)