Top.Mail.Ru
Что не так с NVIDIA Blackwell и GB200? Разбор архитектуры без маркетинга | Блог ServerFlow Скачать
прайс-лист
Бесплатная
доставка по РФ
Бонус за
обратную связь
Интернет-магазин
Серверного оборудования
8 (800) 222-70-01 Консультация IT-специалиста Сравнение

Что не так с NVIDIA Blackwell и GB200? Разбор архитектуры без маркетинга

~ 15 мин
3007
Простой
Статьи
Что не так с NVIDIA Blackwell и GB200? Разбор архитектуры без маркетинга

Введение

Хватило всего нескольких лет ИИ-бума, чтобы рынок ИИ-ускорителей превратился в аукцион, где побеждает тот, кто быстрее всех купит топовый GPU. Параметры моделей растут быстрее, чем дата-центры, а дата-центры растут быстрее, чем производители успевают поставлять GPU. Другими словами, ресурсов не хватало и не хватает до сих пор, но в марте 2024 года появился свет в конце туннеля, который на некоторое время смог удовлетворить аппетиты индустрии — архитектура Nvidia Blackwell и топовые решения на ее базе в лице GPU B200, B300, а также суперчипов GB200 и GB300. Поддержка формата вычислений FP8 и нового FP4, куча тензорных и CUDA ядер, переработанная подсистема памяти, интерконнект NVLink C2C и конечно же, Arm-процессоры Grace — все это с самого начало обрекло Blackwell на грандиозный успех, по крайней мере, во влажных мечтах Хуанга. Как это обычно бывает, красивые графики скрывают много архитектурных нюансов и компромиссов, которые оставляют много узких мест в угоду высокой производительности. В этой статье специалисты компании ServerFlow сотрут маркетинговую слизь с архитектуры Blackwell и расскажут вам, что в чем заключаются реальные плюсы и минусы передовой ИИ-платформы Nvidia, действительно ли окупается столь дорогое вложение и что умолчал Хуанг на своих презентациях.

Коротко о Blackwell и GB200 — что это вообще такое?

Прежде чем говорить о подводных камнях, давайте определимся с базой. Blackwell — это новое поколение GPU-архитектур Nvidia, пришедшее на смену прошлому поколению Hopper и Ada. Важно понимать, что новая платформа, это не просто ускоренная и улучшенная версия H100/H200. В Blackwell инженеры Nvidia разыгрались на славу и перелопатили буквально все: изменилась структура Tensor Core, появился новый путь работы с памятью (Tensor Memory), обновлена логика планировщика, добавлены форматы FP4 и усилены каналы обмена данными. Сменился даже техпроцесс с TSMC 4N на TSMC 4NP, хотя это скорее стандартный апдейт при переходе на новые поколения GPU. 

Характеристики Nvidia Blackwell B200
Графический процессор Nvidia Blackwell B200 и его характеристики. Источник: Nvidia.

Так какие же передовые решения зеленая команда разработала на столь современной платформе? Сейчас объясним:
  • B200 / B300 — это серверные GPU-чипы, на которых и строится вся экосистема графических ускорителей Blackwell. Ключевая их особенность — двухкристальная конструкция. По сути, это два вычислительных чипа, соединенных внутри одного корпуса.
  • GB200 / GB300 — это суперчипы, где на одном модуле объединены Arm-процессор Nvidia Grace и GPU Blackwell B200 / B300. Подобная практика встречалась и на архитектуре Hopper (ускорители GH100 и GH200), но в Blackwell она была доведена до идеала, породив множество разных конфигурации: 2GPU + 1CPU, 1GPU + 1CPU и т.д.
  • GB202. Изначально разработанный для потребительских видеокарт RTX 5090, он лег в основу профессиональных решений для рабочих станций, в частности, NVIDIA RTX Pro 6000 Blackwell различных изданий (Server Edition, Workstation Edition, Max-Q). GB202 конструкционно отличается от тех же B200/B300, так как он более компактный, поэтому в нем меньше тензорных ядер и графических блоков, а еще у него есть графический API для работы с DirectX и OpenCL.
  • GB10 — самый младший представитель семейства Blackwell, но не стоит недооценивать этого компактного крепыша, ведь SoC-чип GB10 лег в основу высокопроизводительных мини-ПК для искусственного интеллекта DGX Spark. В нем еще меньше ядер, чем в GB202, но именно он показывает, что преимущество Blackwell заключается отнюдь не в количестве вычислительных блоков и не в большом кристалле.
Все эти решения объединяет одна парадигма — достичь максимальной производительности для работы с самыми крупными моделями искусственного интеллекта, и добиться этого позволяет уникальная конструкция, где все компоненты тесно связаны друг с другом через сверхбыстрый интерконнект NVLink Chip-to-Chip (C2C), единое адресное пространство памяти и минимальные задержки.

Схема NVLink Chip-to-Chip (C2C)
Интерконнект NVLink Chip-to-Chip (C2C) появился еще во времена Hooper, но в Blackwell ее потенциал раскрылся во всей красе. Источник: Nvidia.

Основные узкие места Blackwell: где архитектура не идеальна

Пока все выглядит более чем хорошо — широкий ассортимент решений под разные сегменты рынка, высокая производительность вне зависимости от габаритов, стек передовых аппаратных технологий. Так что же получается, неужели Blackwell — это самый настоящий идеал среди ИИ-ускорителей? На самом деле, узкие места у этой архитектуры все же есть, только Nvidia о них решила тактично умолчать.

Дисбаланс: Tensor Cores против SFU. Softmax тоже имеет значение

Главная причина ускорения работы Blackwell — интеграция большого количества блоков с тензорными ядрами, которые выполняют матричные операции умножения (GEMM) с феноменальной скоростью, и именно они лежат в основе разработки большинства ИИ-моделей. Если добавить к этому поддержку вычислений в форматах FP8 и FP4, то становится очевидно, что Blackwell буквально становится реактивным топливом для машинного обучения. Но именно эта фокусировка на матричных операциях и сыграла злую шутку над архитектурой.

Дело в том, что блоки SFU (Special Function Units), отвечающие за вычисление экспонентов, логарифмов, тригонометрию и функции Softmax, не получили аналогичного усиления, поэтому в подобных операциях Blackwell буквально проваливается до уровня Hooper. Казалось бы, ну нет математики и нет, кому она вообще нужна, когда балом правит ИИ? В том то и дело, что подобный недочет напрямую влияет на производительность механизма Attention в ИИ-трансформерах — чем быстрее выполняются матричные вычисления, тем сильнее заметны просадки скорости в операциях, где нет нужды в пропорциональном масштабировании токенов внимания.

Этот косяк в большей степени выражался в архитектуре B200, тогда как в решениях на базе Blackwell Ultra (B300 и GB300) ситуацию частично исправили, усилив SFU, но даже это не стало панацеей. Ввиду этого, производительность Blackwell резко падает, когда дело касается вычислений в режимах FP64 и FP32. Для ИИ-задач это, конечно, не критично (все вычисляют в FP16, FP8 и FP4), но в секторе HPC, где все вычисления идут в форматах повышенной точности, этот недостаток становится камнем преткновения.

Ускорение вычислений внимания в Hooper, Blackwell и Blackwell Ultra
Ускорение вычислений внимания практически не увеличилась при переходе с Hooper на Blackwell, но в Blackwell Ultra эту проблему частично исправили. Источник: Nvidia.

Сложность TMEM и асинхронного программирования. GPU ускорился, а программировать стало тяжелее

CUDA-программирование за последние несколько поколений GPU стало более асинхронным. Сначала Nvidia добавила cp.async, затем механизмы TMA и MBarrier, а теперь в Blackwell появляется TMEM — Tensor Memory, отдельный путь для перемещения тензоров, который выведен за рамки классического SIMT-подхода. С архитектурной точки зрения это вполне оправдано: регистры CUDA-ядер больше не должны быть узким местом в вычислениях. Но для разработчиков низкоуровневого кода ситуация усложняется. Чтобы выжать максимум из Blackwell, нужно использовать цепочки асинхронных операций, правильно планировать загрузку TMEM, выстраивать многоступенчатые барьеры и думать не о оптимизации, а о том, как расписание операций будет взаимодействовать с Tensor Core. Nvidia предлагает только инструменты вроде CuTe и высокоуровневые пайплайны, которые скрывают детали, но порог входа все время растет, а разработчикам нужно все больше и больше углубляться в архитектурные тонкости. Из-за этого ошибки синхронизации стали частым гостем, при этом найти их стало тяжелее.

Производительность ограничена ожиданием MMA, так как TMA быстрее
Схема взаимодействия между несколькими компонентами в GPU-приложении. Вывод: производительность ограничена ожиданием MMA, а не загрузкой данных — TMA успевает выполнить задачу раньше, чем Consumer освобождает барьер. Источник: GitHub.

Двухкристальная архитектура Blackwell — латентность и доступ к памяти

На демонстрациях своих передовых чипов B200 и B300, Nvidia сознательно умолчала, что эти решения на самом деле двухкристальные. Как же так? Гений маркетинга не сказал такое важное преимущество? А это вовсе и не случайность, так как два кристалла на одной плате неизбежно вызывают асимметрию:
  • Доступ к памяти “соседнего” кристалла всегда медленнее, чем к памяти основного;
  • Нагрузка, не учитывающая эту топологию, может вызвать дополнительные задержки;
  • CUDA пока не предоставляет полноценного управления двухчиповыми конфигурациями, чтобы гарантированно привязать CTA к конкретному кристаллу.
Сложные паттерны доступа к памяти реагируют на топологию особенно болезненно. Если распределение данных и вычислений сделано “в лоб”, часть операций будет регулярно пересекать кристальную границу и тормозить. На однокристальном H100 это было проще. В B200 и B300 — все иначе.

Схема паттернов доступа к памяти в двухкристальных GPU
Схема паттернов доступа к памяти в двухкристальных конфигурациях GPU-решений. Источник: Weixin.

Проблемы Grace Blackwell Superchip GB200: когда CPU становится бутылочным горлышком

На архитектурных особенностях базовых кристаллов B200 проблемы Blackwell отнюдь не заканчиваются. Передовое изобретение Nvidia под названием “суперчипы”, которые в действительности являются отдельными вычислительными системами, еще больше выделили не только преимущества архитектуры Blackwell, но и ее недостатки. Итак, разберем, что же не так с суперчипами GB200.

“Killer microsecond”: когда GPU уже очень быстрый, а CPU не успевает

По мере того как GPU-блоки ускоряются, все чаще всплывает проблемы “микросекундного” масштаба: короткие кернелы и операции завершаются так быстро, что латентность управления с CPU начинает доминировать в бюджете времени. Grace в GB200 — это CPU на базе ARM Neoverse V2, но конфигурация ощутимо отличается от стандартных серверных реализаций. Grace имеет урезанные параметры кэша L2, а часть маршрутов доступа к L3 проходит через несколько хопов NOC. В Hopper-эпоху Grace выглядел вполне достойно, но Blackwell стал настолько быстрее, что баланс сместился: GPU вырос, а недостатки CPU перестали быть прозрачными. Это особенно видно в задачах с большим количеством коротких кернелов, которые постоянно требуют участия CPU для синхронизации, подготовки данных или переключения графов.

Прирост скорости и энергоэффективности в Hooper благодаря CPU Grace
В архитектуре Hooper процессоры Grace показывали себя очень неплохо, и Nvidia даже не стеснялась показывать графики роста скорости выполнения операций при увеличении энергоэффективности. Но с Blackwell ситуация изменилась в обратную сторону. Источник: Nvidia.

NOC, RDMA и сетевой трафик, который ходит через Grace

В ряде конфигураций кластеров Scale-Out сетевой трафик RDMA вынужден проходить через процессоры Grace. Это означает, что данные должны пройти через NOC-сетку CPU, его кэши, а затем попасть на NVLink C2C в GPU. Это не только добавляет задержки, но и создает нагрузку на CPU-часть суперчипа. Крупные игроки уже нашли частичные обходы этого недостатка, например, AWS использует внешние PCIe-switch для более грамотного распределения трафика, а Meta* меняет соотношения Grace-Blackwell и использует улучшенную топологию размещения в стойках. Для Nvidia это первый крупный серверный CPU, но для для hyperscaler-игроков Arm-серверы — давно освоенная практика. Другими словами, когда GB200 вставляют в ЦОД, нередко приходится придумывать костыли, чуть ли не вручную направляя сетевой трафик и выстраивая его маршрут, иначе нагрузка уйдет в CPU и будет мешать самой же GPU-части.

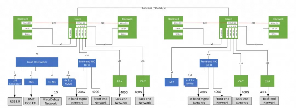
Архитектура ИИ-ускорителя GB200
Архитектура ИИ-ускорителя GB200, где весь сетевой трафик проходит через CPU Grace, прежде чем попасть в GPU Blackwell. Источник: Nvidia.

Что NVIDIA улучшила в GB300 — и какие вопросы все равно остаются

GB300 — это прямая эволюция GB200. В улучшенной архитектуре Nvidia хорошенько поработала над устранением узких мест ванильной Blackwell: расширила SFU-блоки, оптимизировала работу памяти, перераспределила ресурсы в пользу FP8/FP4, добавила PCIe Switch, улучшила некоторые аспекты связи между кристаллами. Это уменьшило просадку производительности в Softmax, ускорило обучение ИИ-трансформеров и устранила латентность при проходе трафика через Grace. Однако, как мы уже упоминали, кардинально ситуацию это не изменило — никуда не делать двухкристальная конфигурация (и ее никуда не деть), а RDMA-маршруты по-прежнему требуют выстраивания грамотной топологии кластера. Конечно, нельзя отрицать, что GB300 определенно лучше GB200, но ожидать, что он магически устранит все ограничения, не стоит.

В GB300 Nvidia добавили PCIe Switch
В ИИ-ускорителях GB300 Nvidia частично исправила проблему задержек при прохождении трафика через CPU, добавив PCIe Switch. Источник: Nvidia.

Что это значит для заказчиков серверов?

Неужели Blackwell так плоха? Действительно ли Nvidia просто бросала пыль в глаза своим клиентам, обливая заведомо плохую архитектуру маркетинговым соусом? Вовсе нет! Nvidia Blackwell была и остается магнум опусом индустрии ИИ-оборудования, хоть у нее и есть свои недостатки. Давайте рассмотрим, где Blackwell будет справляться на пять с плюсом, где она будет проседать и какое решение лучше всего выбирать заказчикам.

Какие нагрузки Blackwell любит?

Blackwell особенно хорошо раскрывается там, где вычислений много, они предсказуемые и в основном состоят из матричных операций. Именно такие задачи дают максимальный выигрыш в производительности:
  • Обучение больших трансформеров и LLM;
  • Длинные пайплайны с CUDA Graphs, когда кернелы заранее подготовлены;
  • Сценарии, где важна пропускная способность и заранее известно распределение данных.

Где можно упереться в архитектурные ограничения?

И наоборот, есть сценарии, где архитектура может преподнести неприятные сюрпризы:
  • Нагрузки с большим количеством коротких кернелов, где CPU начинает доминировать;
  • Модели, где Softmax или Attention занимают слишком большую часть профиля;
  • Кластеры с агрессивным Scale-Out, где RDMA перегружает Grace, потому что путь к GPU всегда проходит через CPU-часть.
В таких ситуациях теоретические TFLOPS легко превращаются в “на бумаге быстро, в проде — не очень”.

На что смотреть при выборе: B200 vs B300, GB200, GB300 vs альтернативы

Если задача состоит в получении максимального GEMM-ускорения и Softmax не доминирует в вычислениях — B200 или GB200 станут оптимальным выбором за счет высокой плотности вычислений, единой памяти и интерконнекту NVLink C2C. Если же модели перегружены механизмом Attention и активно используют SFU-операции, лучше смотреть в сторону B300 — он лучше справляется с этим дисбалансом. В любом случае имеет смысл сравнивать не только текущее поколение решений Nvidia, но и альтернативные конфигурации: Hopper-кластеры, связки x86 + дискретные GPU, другие ARM-серверы, платформы разных вендоров. Самый новый чип не всегда означает, что он самый лучший.

Серверы на базе передовых ИИ-ускорителей Nvidia Blackwell Ultra
Несмотря на все недостатки, Nvidia Blackwell остается лучшим ИИ-решением в индустрии, пока не вышла грядущая архитектура Nvidia Rubin. Источник: Tomshardware.

Выводы

Nvidia делает впечатляющие продукты не только потому, что выпускает большие и прожорливые GPU. Сила компании — в ее экосистеме: компиляторы, библиотеки, алгоритмы, GPU-железо, серверы и сетевые решения. Дженсен Хуанг и инженеры зеленой команды проделали колоссальную работу, которую мало кто может повторить. Blackwell стал венцом творения компании Nvidia, но он не является идеальным GPU для ИИ-вычислений и имеет свои компромисс: урезанный SFU, двухкристальность, высокая чувствительность к топологии, особенности CPU Grace, маршруты RDMA. Все это нужно учитывать перед покупкой — особенно при масштабировании кластера. Важно не просто купить самый новый GPU, а понимать, как он устроен и под какие задачи. Тогда архитектурные особенности становятся не проблемой, а инструментом — и можно подобрать конфигурацию, которая реально окупится, а не просто красиво выглядит в пресс-релизе. А с правильным выбором вам поможет компания ServerFlow. Мы подберем идеальное решение для вашей инфраструктуры, будь то платформы HGX, MGX, DGX или другие Arm-серверы, которые обеспечат высочайшую производительность для задач вашего бизнеса.

*Деятельность Meta Platforms Inc. в России признана экстремистской и запрещена
Автор: Serverflow Serverflow
Поделиться

Комментарии 0

Написать комментарий
Сейчас тут ничего нет. Ваш комментарий может стать первым.
Написать отзыв
До 6 фото, размером до 12Мб каждое
Мы получили ваш отзыв!

Он появится на сайте после модерации.

Написать комментарий

Комментарий появится на сайте после предварительной модерации

До 6 фото, размером до 12Мб каждое
Мы получили ваш отзыв!

Он появится на сайте после модерации.

Мы свяжемся с вами утром

График работы: Пн-Пт 10:00-18:30 (по МСК)

Обработаем вашу заявку
в ближайший рабочий день

График работы: Пн-Пт 10:00-18:30 (по МСК)